TOTAL Management

Sycros ETL

Sycros ETL은 분산되어 있는 데이터를 실시간으로 수집 및 가공하여 대용량 데이터를 통합 관리할 수 있도록 지원합니다.

With The Future of IT in the New Normal Era.

Sycros Architecture
전체보기 Sycros ETL로 돌아가기
Sycros ETL

데이터 통합 관리

Monitoring
Extraction
Transformation
Loading
Management
Scheduling

Feature

편리한 UI 제공

워크플로우 기반의 직관적인 UI와 다양한 컴포넌트 조합으로 작업을 정의합니다.

다양한 데이터 수집

DB, File, API 등 다양한 경로를 통해 데이터를 수집하고 사용자가 수집 기간을 지정할 수 있습니다.

스케줄링

사용자 정의에 기반한 상세한 스케줄링을 설정하고 작업을 주기별로 반복 실행합니다.

작업 모니터링

컴포넌트 단위로 작업을 모니터링하고 이벤트 통보 및 중요 작업을 모니터링합니다.

Main Screen

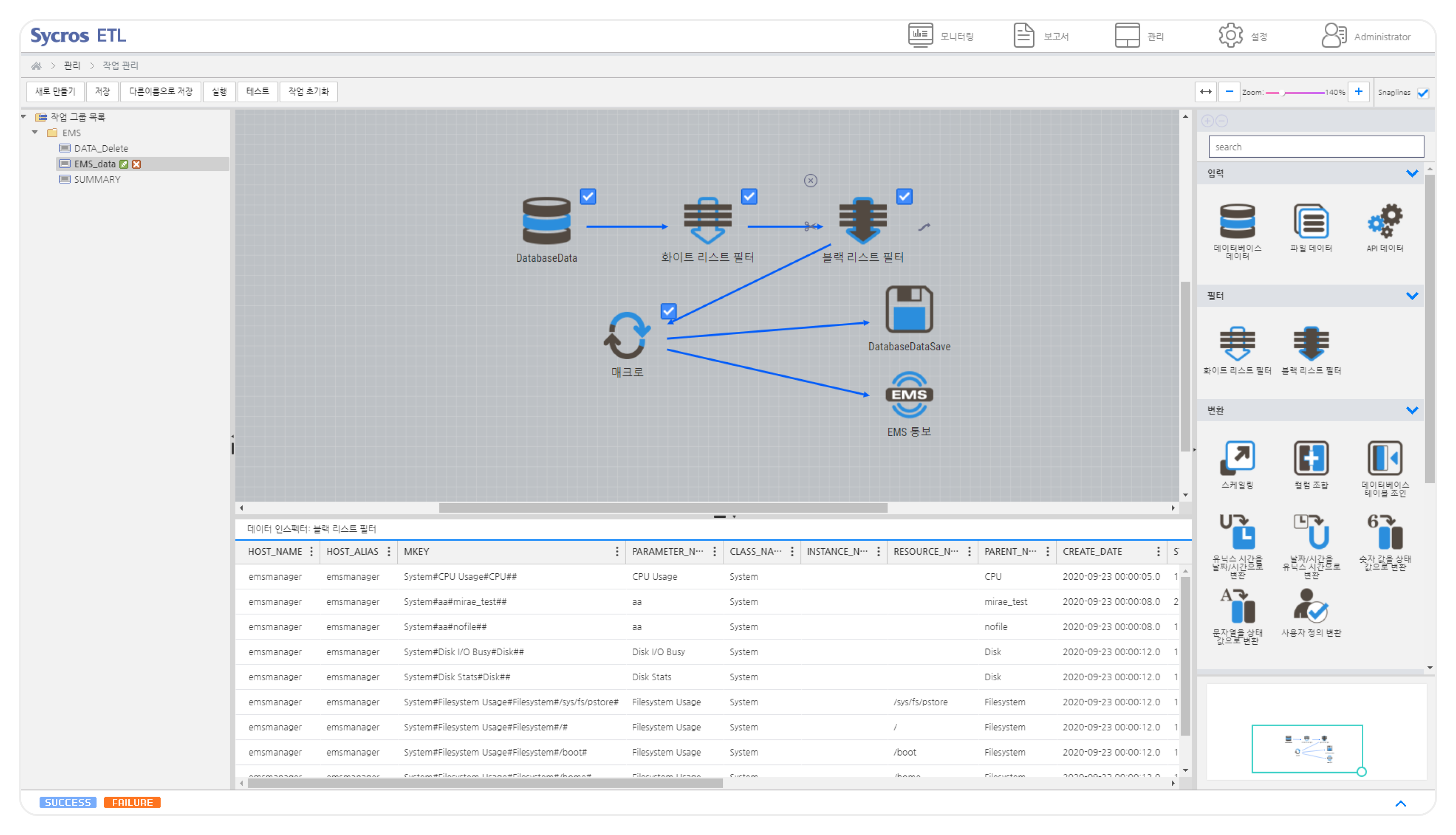
작업 관리

작업 관리
Function
쉽고 빠르게
실시간으로
데이터 통합
아이콘 이미지 모니터링
  • 전 작업 단위의 작업 현황 모니터링
  • 컴포넌트 단위의 세부 모니터링
  • 작업 이력 보고서 제공
아이콘 이미지 데이터 수집
  • JDBC를 지원하는 모든 DBMS 데이터 수집
  • API를 이용한 JSON, XML 데이터 수집
  • 로그 파일을 테이블 형식으로 변환 및 수집
  • 매크로를 이용한 날짜 및 시간별 데이터 수집
아이콘 이미지 데이터 변환
  • 조건별 데이터 필터링
  • 데이터 값 스케일링
  • 수집한 데이터 통합
  • 칼럼 값 생성
아이콘 이미지 데이터 출력
  • 데이터베이스 테이블로 입력/업데이트/삭제
  • 데이터를 이벤트로 변환 후 통보
  • 두 개 이상의 테이블을 하나의 테이블로 통합/저장
아이콘 이미지 작업 관리
  • 그룹별 작업 관리
  • 데이터 처리 모듈을 컴포넌트 단위로 구성
  • 작업 단계별 데이터 처리 현황 확인
  • 사전 테스트를 통한 작업 결과 확인
아이콘 이미지 스케줄링 관리
  • 주기별 작업 스케줄 실행
  • Cron 형식의 상세 스케줄 설정
  • 스케줄 예외 시간 설정
Sycros Product

다른 제품
알아보기